LOGÍSTICA E CADEIA DE SUPRIMENTOS

Blockchain e lean supply chain

Daniel Alexandre Morelli e Daniel Felipe de Oliveira
Blockchain e lean supply chain
Conectando organizações com um propósito de valor: A Blockchain tem se consolidado como uma tecnologia de suporte à gestão Lean. Neste artigo, exploramos como a adoção integrada de Blockchain e Lean Supply Chain pode melhorar a rastreabilidade, colaboração, confiabilidade e tempo de resposta de processos logísticos, com base em uma arquitetura digital desenvolvida por pesquisadores brasileiros.

Blockchain e lean supply chain

Conectando organizações com um propósito de valor

A Blockchain tem se consolidado como uma tecnologia de suporte à gestão Lean. Neste artigo, exploramos como a adoção integrada de Blockchain e Lean Supply Chain pode melhorar a rastreabilidade, colaboração, confiabilidade e tempo de resposta de processos logísticos, com base em uma arquitetura digital desenvolvida por pesquisadores brasileiros.

A prática lean e as tecnologias emergentes

Ao se envolver o uso das tecnologias emergentes sob a compreensão Lean, fortalece-se a criação de valor e a adaptação rápida às mudanças da demanda ou dos cenários competitivos. É neste contexto que a concepção de Lean Automation surge como a fusão entre os princípios do pensamento Lean e as tecnologias da Indústria 4.0, como Internet of Things (IoT), computação em nuvem, Big Data e Blockchain.

A adoção do Lean Automation, particularmente na manufatura, tem manifestado ganhos em dois grandes aspectos. Primeiro: a “Estabilidade Operacional”, conseguida pela combinação dos princípios Lean de fluxo contínuo e sistema puxado com as tecnologias capazes de suportar e melhorar a gestão, envolvendo, por exemplo, automação com sensoreamento, Blockchain e monitoramento remoto. Segundo: a “Agilidade no Atendimento ao Mercado”, que consiste no uso situacional da tecnologia e artefatos de gestão para melhorar a flexibilidade e a responsividade na cadeia de suprimentos.

Neste ponto, Blockchain e computação em nuvem formam uma dupla tecnológica estratégica. A nuvem fornece escalabilidade e conectividade, enquanto a Blockchain assegura a integridade das transações. Essa combinação viabiliza práticas Lean mesmo em ambientes complexos, como redes com múltiplos fornecedores, produção distribuída ou cadeias com alto grau de personalização.

O que é blockchain e por que isso interessa aos praticantes lean

Essencialmente, Blockchain é uma tecnologia de registro distribuído que permite o armazenamento seguro e imutável de dados entre diferentes agentes, sem depender de uma autoridade central. As redes Blockchain contam com recursos computacionais que permitem a programação de funções e aplicações que caracterizam os contratos inteligentes (smart contracts). Esses documentos, que ficam gravados na cadeia Blockchain, dispõem de uma capacidade de verificação e execução automática de processos.

No contexto da gestão da cadeia de suprimentos, isso significa que diversas partes interessadas podem compartilhar informações em tempo real com transparência e segurança. Além disso, contam com o recurso automático de execução de rotinas e transações pré-estabelecidas entre as partes.

Essa lógica ressoa na essência da prática do pensamento Lean ao contribuir com a viabilização de estabilidade operacional, visibilidade e colaboração entre os elos da cadeia de valor. Em vez de fluxos lineares e centralizados, a Blockchain permite uma gestão descentralizada, onde múltiplos stakeholders visualizam, validam e agem com base nos mesmos dados. Isso reduz desperdícios de tempo, melhora a tomada de decisão, favorece a qualidade e dá suporte a práticas como o sistema puxado e a produção customizada centrada no valor ao cliente.

O rastreamento e monitoramento da localização de produtos ao longo da cadeia de suprimentos também podem ser beneficiados com o advento da tecnologia Blockchain. A visibilidade e a integração das informações fortalecem a capacidade de gestão das empresas, fornecedores e consumidores, facilitando a programação da produção e o agendamento de embarques e recebimentos. Além disso, permitem um controle em tempo real mais preciso, reduzindo riscos de extravio e fraudes ao longo da rede.

A Figura 1 é um exemplo ilustrativo da rastreabilidade em uma cadeia de suprimentos de frutos do mar. O modelo registra e distribui as informações desde o momento da pesca, passando pelo transporte, armazenamento e distribuição, até chegar ao consumidor final. Neste sistema, são combinadas as tecnologias Blockchain de distribuição de registros, sensores IoT e telemetria avançada para comunicação e processamento de parâmetros dos materiais em trânsito.


JPG
Figura 1 — Rastreabilidade da cadeia de frutos do mar
(Fonte: Adaptado de Blummer e outros, 2018)

Entendendo a figura 1

1. No momento da pesca, são aderidos sensores aos peixes para registro de informações como localização, temperatura e umidade.

2. Essas informações são continuamente registradas, transmitidas e disponibilizadas em tempo real por meio da rede Blockchain.

3. O sistema viabiliza o rastreamento das posses e deslocamentos do alimento ao longo de toda a sua cadeia de distribuição.

4. Os consumidores, intermediário e final, podem acessar de forma transparente todos os registros da origem do seu alimento.

Caso prático: uma cadeia puxada impulsionada por blockchain

A partir do sistema puxado (a lógica Lean desenvolvida a partir da prática just-in-time da Toyota), pesquisadores brasileiros da Faculdade de Ciências Aplicadas da Unicamp (vide referência ao final do artigo) simularam uma arquitetura de Blockchain em uma cadeia de valor na manufatura para viabilizar o acompanhamento em tempo real de pedidos, estoques, ordens de compra e produção. A simulação foi realizada usando a tecnologia “Hyperledger Fabric”, com dados processados em ambiente de computação em nuvem.

O modelo proposto utiliza uma plataforma descentralizada que permite o compartilhamento de informações entre todos os players da cadeia, sem interferência de intermediários. A cadeia não-linear possibilita transações e trocas de dados entre diferentes elos, sejam estes adjacentes ou distantes, evitando perdas e distorções de informação.


JPG
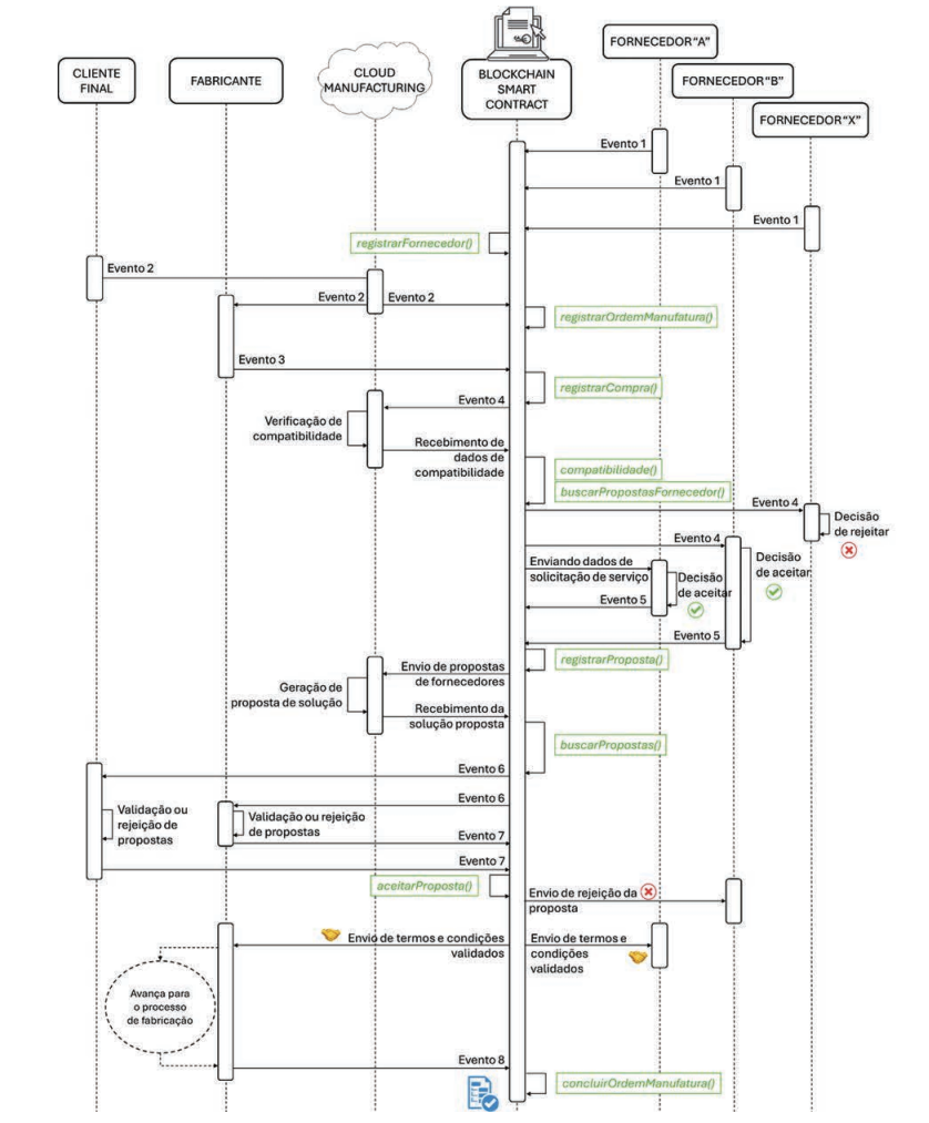
Figura 2 — Diagrama de transações do smart contract: detalhamento do modelo com a série de eventos de interações com a plataforma digital em nuvem e os participantes da cadeia

Entendendo a figura 2

• Evento 1: Fornecedores cadastram seus recursos e serviços de fabricação na rede Blockchain, os quais poderão ser demandados futuramente pelos seus clientes através da plataforma digital em nuvem.

• Evento 2: O cliente final solicita na plataforma em nuvem a encomenda ou entrega de produto customizado conforme especificações que necessita (orientado ao propósito de valor que ele precisa). Com isso, o sistema dispara o início do processo de manufatura do material a um fabricante.

• Evento 3: Durante o processo de manufatura, o fabricante identifica a necessidade de um componente ou serviço personalizado para atender à solicitação do cliente final e, então, abre na plataforma digital em nuvem uma demanda de produção colaborativa.

• Evento 4: A plataforma digital realiza os processos de verificação de compatibilidade e prospecção de potenciais fornecedores que estejam aptos a atender à necessidade de produção colaborativa.

• Evento 5: Os potenciais fornecedores que estejam aptos a atender os termos da prestação dos serviços enviam suas propostas técnicas e comerciais ao smart contract.

• Evento 6: A plataforma digital gera uma proposta de solução com os detalhes dos potenciais fornecedores e a transmite simultaneamente ao fabricante intermediário e ao cliente final, viabilizando a avaliação descentralizada por ambos os players, permitindo a validação consensual ou rejeição por pelo menos uma das partes. Esse processo em paralelo permite reduzir o lead time de decisão em comparação a uma sequência linear.

• Evento 7: Com o aceite consensual da proposta de um ou mais fornecedores, o contrato de produção colaborativa é concluído. O smart contract encaminha a validação final aos fornecedores selecionados no processo, o que dá início à produção colaborativa, envolvendo o fabricante intermediário e os fornecedores selecionados.

• Evento 8: Após concluído o processo de produção colaborativa, o fabricante intermediário valida o produto acabado, confirmando que está de acordo com a solicitação especificada do cliente final. Finalmente, a ordem de manufatura é concluída no sistema, registrando todo o histórico de produção e possibilitando a rastreabilidade dos componentes e dos fornecedores de serviços participantes.

Como a blockchain favorece o lean supply chain

A simulação do modelo indicou ganhos significativos no desempenho da cadeia: lead time mais curto, confiabilidade nos dados, maior transparência e redução de custos operacionais. A rastreabilidade em tempo real e a eliminação de intermediários permitiram tomadas de decisão mais rápidas e integradas. Isso levou toda a cadeia a estar orientada ao propósito de entrega de valor ao cliente final. A estabilidade operacional e a agilidade no atendimento ao mercado, benefícios do Lean Automation, foram observadas na prática.

O sistema foi considerado robusto, mesmo com múltiplos participantes, graças à rastreabilidade, imutabilidade dos dados, transparência em tempo real e automação via Blockchain permissionada — onde o acesso e a participação são controlados e restritos a um grupo específico e autorizado de participantes. Os testes mostraram potencial de escalabilidade, com baixos tempos de latência e de custos de processamento, permitindo a participação ampla de produtores, clientes e fornecedores.

O compartilhamento de dados em rede permitiu o controle de especificações desde a matéria-prima até o produto final, eliminando desperdícios de espera ao reduzir intermediários e otimizando o ciclo produtivo. A informação em tempo real viabilizou o monitoramento da produtividade e a identificação de problemas, mesmo em fornecedores distantes, funcionando como um “Andon” (ferramenta para sinalizar anormalidades) para toda a cadeia. A segurança da informação também foi reforçada através da criptografia da Blockchain, estimulando a colaboração entre os agentes da cadeia.

Esses resultados refletiram em melhorias diretas nos indicadores tipicamente do Lean Supply Chain: redução de estoque global no end-to-end, do lead time, de defeitos e retrabalho. Além disso, a robustez observada da rede indicou que pequenas e médias empresas também podem se beneficiar da adoção da tecnologia em suas cadeias de valor, especialmente quando associada a plataformas de nuvem acessíveis.

Entre o hype tecnológico e a adoção com propósito

Mais importante do que adotar Blockchain pela tendência no hype tecnológico, o que deve ser buscado são soluções coerentes com o problema real que a empresa precisa resolver. O pensamento Lean vem atribuir o foco no valor, com fluxo contínuo, sistema puxado e a busca da perfeição (através da revelação e solução cotidiana de problemas). A tecnologia não substitui os processos de gestão; ela amplifica seu potencial e exige uma base organizacional preparada.

A implementação, por sua vez, não é trivial. Exige alinhamento entre as partes interessadas da cadeia de valor, investimento em capacitação e cuidado com barreiras de interoperabilidade e padronização, além de questões culturais como paradigmas relativos ao emprego das tecnologias. Ainda, a baixa familiaridade na utilização das ferramentas pode resultar em falhas na interpretação e aproveitamento dos dados, na gestão ou na execução dos processos produtivos que andam em paralelo à automação.

O maior risco não está na tecnologia, mas em replicar velhos problemas com novas ferramentas. Por isso, o papel da liderança Lean permanece essencial para apontar o propósito de valor para o cliente, reconhecendo o potencial das ferramentas digitais, utilizando-as para impulsionar inovação e eficiência, promovendo uma cultura de aprendizado e adaptação, e evitando, por exemplo, a automação de processos que sequer deveriam existir. A questão central não é usar Blockchain por si só, mas garantir que sua aplicação gere o aperfeiçoamento da entrega de valor ao cliente final.

Cadeias de valor lean, transparentes e inteligentes

Ao integrar Blockchain às práticas Lean na gestão das cadeias de suprimentos, amplia-se a capacidade das organizações de responder com agilidade e inteligência às demandas do mercado com base em informações confiáveis e compartilhadas. Trata-se de uma mudança de paradigma: de cadeias tradicionais para redes colaborativas, onde o fluxo de valor é sustentado por dados, confiança e propósito comum do atendimento ao cliente final.

Mais do que uma tendência tecnológica, a Blockchain orientada ao Lean Supply Chain é uma aposta em sistemas mais resilientes e flexíveis, onde todos os agentes podem se orientar pelo propósito de valor, e ninguém precisa operar no escuro. É nesse sentido que o Lean Automation surge como aliado, integrando tecnologia à melhoria contínua para simplificar processos, reduzir desperdícios, melhorar a qualidade e fortalecer a tomada de decisão em tempo real.


Referências

• BLUMMER, T.; SEAN, M.; CACHIN, C. An introduction to Hyperledger. 2018. Disponível em: https://www.hyperledger.org/wp-content/uploads/2018/08/HL_Whitepaper_IntroductiontoHyperledger.pdf

• MORELLI, D. A.; IGNÁCIO, P. S. A.; ZANUTIM, N. L. Blockchain-based Lean Supply Chain: a simulation approach. International Journal of Innovation and Technology Management, v. 21, n. 05, p. 2450038, 2024.

• OLIVEIRA, D. F.; TORRES JUNIOR, A. S. Lean Supply Chain e Logística. E-book – Lean Institute Brasil, 2024. Disponível em: Leanshop.com

• ROSSINI, M.; COSTA, F.; TORTORELLA, G. L.; VALVO, A.; PORTIOLI-STAUDACHER, A. Lean Production and Industry 4.0 integration: how Lean Automation is emerging in manufacturing industry. International Journal of Production Research, v. 60, n. 21, p. 6430-6450, 2022.

Publicado em 18/02/2026

Autores

Daniel Alexandre Morelli
Business Manager na Usinpage
Daniel Felipe de Oliveira
Head para Supply Chain, Logística e Varejo no Lean Institute Brasil

Planet Lean

The Lean Global Network Journal

Planet Lean - The Lean Global Network Journal